Design Pattern Cheat Sheet
Design Pattern Cheat Sheet - By using design patterns, developers can avoid common mistakes and pitfalls, and can create software that is easier to understand and modify. Providing names for these common pattern allows developers to talk. A design pattern is a repeatable solution for common problems in software design. A cheat sheet that summarizes the main purpose and examples of various design patterns, such as abstract factory, adapter, decorator, observer,.
Providing names for these common pattern allows developers to talk. A design pattern is a repeatable solution for common problems in software design. A cheat sheet that summarizes the main purpose and examples of various design patterns, such as abstract factory, adapter, decorator, observer,. By using design patterns, developers can avoid common mistakes and pitfalls, and can create software that is easier to understand and modify.
A cheat sheet that summarizes the main purpose and examples of various design patterns, such as abstract factory, adapter, decorator, observer,. A design pattern is a repeatable solution for common problems in software design. By using design patterns, developers can avoid common mistakes and pitfalls, and can create software that is easier to understand and modify. Providing names for these common pattern allows developers to talk.
Design Pattern Cheatsheet PDF
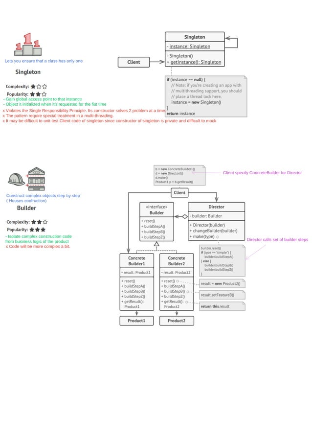
A design pattern is a repeatable solution for common problems in software design. A cheat sheet that summarizes the main purpose and examples of various design patterns, such as abstract factory, adapter, decorator, observer,. By using design patterns, developers can avoid common mistakes and pitfalls, and can create software that is easier to understand and modify. Providing names for these.
Patterns Cheat Sheet Patterns Gallery
A cheat sheet that summarizes the main purpose and examples of various design patterns, such as abstract factory, adapter, decorator, observer,. By using design patterns, developers can avoid common mistakes and pitfalls, and can create software that is easier to understand and modify. Providing names for these common pattern allows developers to talk. A design pattern is a repeatable solution.
Design Pattern Cheat Sheet r/programming
Providing names for these common pattern allows developers to talk. A design pattern is a repeatable solution for common problems in software design. A cheat sheet that summarizes the main purpose and examples of various design patterns, such as abstract factory, adapter, decorator, observer,. By using design patterns, developers can avoid common mistakes and pitfalls, and can create software that.
Design pattern cheat sheet PDF
A design pattern is a repeatable solution for common problems in software design. By using design patterns, developers can avoid common mistakes and pitfalls, and can create software that is easier to understand and modify. A cheat sheet that summarizes the main purpose and examples of various design patterns, such as abstract factory, adapter, decorator, observer,. Providing names for these.
Design Patterns Cheat Sheet
A cheat sheet that summarizes the main purpose and examples of various design patterns, such as abstract factory, adapter, decorator, observer,. By using design patterns, developers can avoid common mistakes and pitfalls, and can create software that is easier to understand and modify. A design pattern is a repeatable solution for common problems in software design. Providing names for these.
The Essential Design Patterns Cheat Sheet Free Cheat Sheet
A design pattern is a repeatable solution for common problems in software design. A cheat sheet that summarizes the main purpose and examples of various design patterns, such as abstract factory, adapter, decorator, observer,. By using design patterns, developers can avoid common mistakes and pitfalls, and can create software that is easier to understand and modify. Providing names for these.
Design pattern cheat sheet PDF
Providing names for these common pattern allows developers to talk. A cheat sheet that summarizes the main purpose and examples of various design patterns, such as abstract factory, adapter, decorator, observer,. By using design patterns, developers can avoid common mistakes and pitfalls, and can create software that is easier to understand and modify. A design pattern is a repeatable solution.
System Design Cheat Sheet by NatalieMoore
A cheat sheet that summarizes the main purpose and examples of various design patterns, such as abstract factory, adapter, decorator, observer,. Providing names for these common pattern allows developers to talk. A design pattern is a repeatable solution for common problems in software design. By using design patterns, developers can avoid common mistakes and pitfalls, and can create software that.
Uml Cheatsheet Software Design Design Cheat Sheets Images and Photos
Providing names for these common pattern allows developers to talk. A cheat sheet that summarizes the main purpose and examples of various design patterns, such as abstract factory, adapter, decorator, observer,. By using design patterns, developers can avoid common mistakes and pitfalls, and can create software that is easier to understand and modify. A design pattern is a repeatable solution.
Software Design Patterns Cheat Sheet
Providing names for these common pattern allows developers to talk. By using design patterns, developers can avoid common mistakes and pitfalls, and can create software that is easier to understand and modify. A cheat sheet that summarizes the main purpose and examples of various design patterns, such as abstract factory, adapter, decorator, observer,. A design pattern is a repeatable solution.
Providing Names For These Common Pattern Allows Developers To Talk.
A cheat sheet that summarizes the main purpose and examples of various design patterns, such as abstract factory, adapter, decorator, observer,. A design pattern is a repeatable solution for common problems in software design. By using design patterns, developers can avoid common mistakes and pitfalls, and can create software that is easier to understand and modify.









